React Native iOS 通信原理
React-native 是Facebook开源的一个用JavaScript开发原生应用的一个框架。它里面包括了一个内置的javascript bridge,可以方便的暴漏oc的方法给js调用,我们就来研究一下它是如何实现的。在本片文章中就简称它为Bridge吧。
Bridge使用方法
在JS端会为每一个在OC端暴漏给JS的module生成一个对应的对象,我们称之为映射对象,对这个对象调用的方法会转发给OC端,那么我们要解决以下几个问题
- 是如何把OC的模块暴漏给JS
- JS中的映射对象是怎么生成的,里面的方法的实现又是什么
- 在JS中调用OC的模块是如何进行消息转发的
初始化
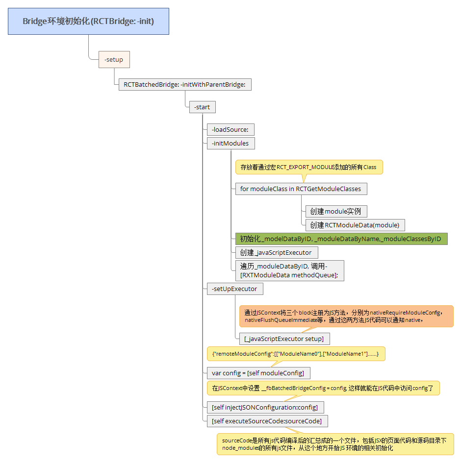
当创建一个RCTBridge对象的时候会进入初始化流程,主要分为俩部分,一个是OC端的初始化,一个JS端的初始化
OC端Bridge初始化
我们先来看一下RCT_EXPORT_MODULE宏定义
#define RCT_EXPORT_MODULE(js_name) \
RCT_EXTERN void RCTRegisterModule(Class); \
+ (NSString *)moduleName { return @#js_name; } \
+ (void)load { RCTRegisterModule(self); }
这个宏定义是把要暴漏的class在load方法中注册到一个全局的数组中.
初始化流程如下图:

loadSource
在xcode编译的时候执行一个脚本把所有的JS文件都合并成一个大的文件bundle.js,在上图中的-loadSource就是去读入这个统一的文件。
initModules
对所有通过RCT_EXPORT_MODULE暴漏的OC模块进行处理,生成对应的RCTModuleData,并且生成_moduleDataByName字典用来保持所有的ModuleData。RCTModuleData主要用来表示每一个要暴漏的本地Module,实时生成config传给JS端,JS更具config json来生成对应的对象。那么config具体是什么格式呢,稍后在说。
setUpExecutor
初始化 _javaScriptExecutor,在JSContext中注入俩个关键的方法,nativeRequireModuleConfig,nativeFlushQueueImmediate,这俩个方法会在JS端调用到
nativeRequireModuleConfig
当在JS端要位每一个对应的映射对象生成暴漏的方法的时候,就会调用这个接口,返回所有要暴漏的方法名字
nativeFlushQueueImmediate,这个方法在JS调用OC的时候会用到。
moduleConfig
生成一个包括所有要暴漏的Modules列表,并注入到JSContext中的__fbBatchedBridgeConfig变量中,这样JS中就可以知道有多少Module要暴漏了。config的内容如下
{"remoteModuleConfig":[["ViewController"],["ExportModule"]]}
executeSourceCode
这一步就是要在JSContext中执行在第一部中生成的同一个的JS脚本bundle.js,至此就进入了JS端的初始化
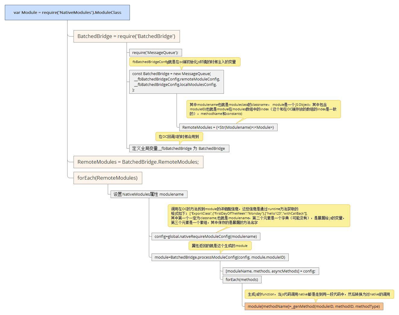
JS端Bridge初始化
在react命令生成的react native工程的node_modules目录下面存放着所有JS的模块。其中MessageQueue.js, BatchedBridge.js和NativeModules.js三个文件是关于JS bridge的。
流程图如下:

在遍历RemoteModules的时候需要为每一个映射对象生成OC暴漏的方法,因为JS是不支持类似OC的消息转发,如果调用了没有实现的方法,那么就直接生成一个错误,所以要知道每一个暴漏的Module要暴漏的方法,在JS端预先生成对应的实现。在OC端初始化的时候注入过一个方法nativeRequireModuleConfig,就是用来获取所有的暴漏方法名字的,返回值如下格式:
[
"ExportModule",
[
"hello",
"call"
]
]
在MessageQueue.js中的_genMethod方法中为每一个映射对象生成相应的方法实现。最后生成方法如下:
> NativeModules.ExportModule.hello
< function () {
for (var _len2 = arguments.length, args = Array(_len2), _key2 = 0; _key2 < _len2; _key2++) {
args[_key2] = arguments[_key2];
}
var lastArg = args.length > 0 ? args[args.length - 1] : null;
var secondLastArg = args.length > 1 ? args[args.length - 2] : null;
var hasSuccCB = typeof lastArg === 'function';
var hasErrorCB = typeof secondLastArg === 'function';
hasErrorCB && invariant(hasSuccCB, 'Cannot have a non-function arg after a function arg.');
var numCBs = hasSuccCB + hasErrorCB;
var onSucc = hasSuccCB ? lastArg : null;
var onFail = hasErrorCB ? secondLastArg : null;
args = args.slice(0, args.length - numCBs);
return self.__nativeCall(module, method, args, onFail, onSucc);
}
调用过程
基于以上的分析我们知道当调用一个native方法的时候会首先走到_nativeCall, 把所有的调用参数都放入到queue数组中,然后调用nativeFlushQueueImmediate通知OC端有新的调用,OC就会去取得所有的_queue中的数据进行处理最终调用到本地的方法。 具体流程图如下:

回调
在JS调用的OC方法中带有回调的时候,JS端把这个回调放在了_callbacks数组中,然后把对应的index作为callbackID传给OC,这样当oc执行完方法,执行回调的时候再把这个callbackID传递回来,JS端在根据callbackID找到回调的fucntion,再执行。
最后
react native的bridge模块不能运行在webview上,我把bridge模块抽离出来一个独立库,可以运行在webview上,详见RJSBridge